WP文章图片本地化插件

WP文章图片本地化插件-子比资源网
WP文章图片本地化插件
此内容为付费阅读,请付费后查看
5
立即购买
您当前未登录!建议登陆后购买,可保存购买订单
付费阅读

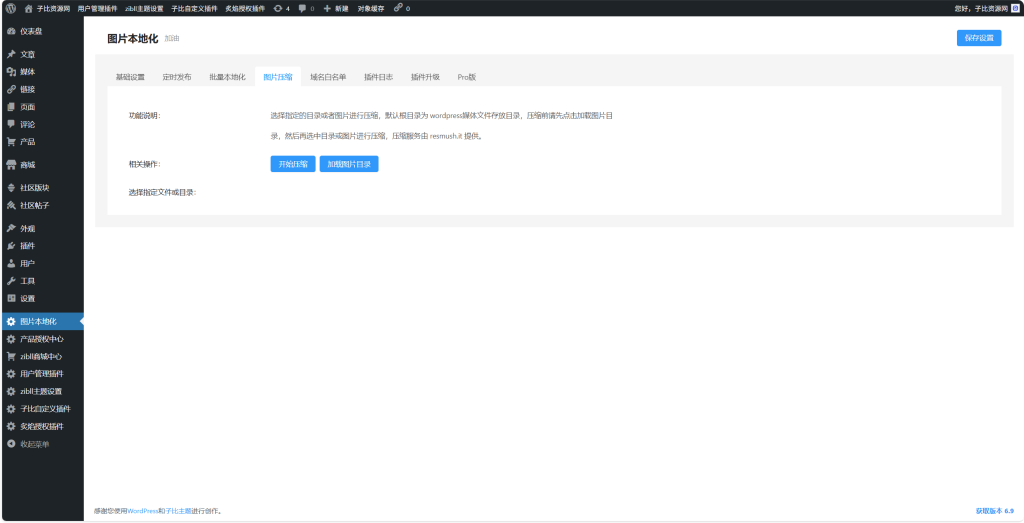
这是一款很好的插件,可以把文章里引用外链的图片本地化,我自己也在用,就分享给大家啦~

20260126232843930-PixPin_2026-01-26_23-28-43

20260126232854671-PixPin_2026-01-26_23-28-55

20260126232906431-PixPin_2026-01-26_23-29-07

20260126232917210-PixPin_2026-01-26_23-29-18

20260126232928864-PixPin_2026-01-26_23-29-28

20260126232942664-PixPin_2026-01-26_23-29-42

© 版权声明 All Rights Reserved
THE END
喜欢就支持一下吧
点赞12赞赏 分享
评论 抢沙发

请登录后发表评论

    暂无评论内容